
Projekat razrade dokumentacije DATA CENTRA u SolidWorks softveru
Razni interaktivni prikazi su mogući kako u svakodnevnom radu tako i za prezentaciju projekta
Prošetajte kroz server salu
Integrisana funkcionalnost pregleda i prezentovanja 3D modela kompletne server sale u vidu "walkthrough" animacije sa posebnom pažnjom na elemente koje želite da naglasite kao što mogu biti: mašinske instalacije, kolizije, elektro instalacije... Veoma lako generisanje ovog tipa interaktivnog prikaza projekta na osnovu 3D modela.
Za ovu funkcionalnost je zaslužan SolidWorks 3D CAD Standard
Šta sve dobijate u našem integrisanom rešenju
Kompletno rešenje za dokumentaciju i organizaciju
Kompanija Solfins kao savetnik u procesu definisanja i implementacije softverskih rešenja može da objedini raznorodne procese (projekti, dokumentacija, izvođenje, nabavka, servis...) u jedan sistem kako bi vašoj kompaniji omogućila optimizaciju postojećih resursa i manje problema na izvođenju projekata. Kompletan projekat koji vidite na ovoj web stranici su uradile dve osobe za tri dana u našem softverskom rešenju.
Osnove AG - sada u 3D
Početak razrade projektne dokumentacije ogleda se u definiciji osnova AG u 3D prostoru na osnovu AG crteža koji dobijate od arhitekte u 2D dwg formatu.
Ovu funkciju omogućava SolidWorks 3D CAD Standard
Dispozicija opreme u prostoru
Dispoziciju opreme u prostoru je moguće uraditi veoma brzo kako na osnovu 2D AG crteža tako i bez njega... Lako je uočljivo stanje u odnosu na ostalu opremu.
Ovu funkciju omogućava SolidWorks 3D CAD Standard
Paralelan rad na mašinskim instalacijama
Izrada cevovoda i mašinskih instalacija može se odvija paralelno sa elektroprojektovanjem i definisanjem ostale opreme, tako da na kraju dobijete tačnu specifikaciju opreme potrebne za datu instalaciju bez kolizija u prostoru.
Ovu funkciju omogućava SolidWorks 3D CAD Standard
Definisanje PNK u kontekstu prostora
Definicija kanalica se odvija na sličan način kao i do sada, pozicionirate lokaciju kanalica u ravanski ili prostorno a softver će preračunati dužine i dati vam tačnu specifikaciju (dužine, oznaku...) Modeliranje se vrši u odnosu na ostatak prostorije što ujedno omogućava i izbegavanje kolizija.
Ovu funkciju omogućava SolidWorks 3D CAD Standard
Paralelna razrada elektro instalacija
2D Elektro šemiranje se izvodi paralelno sa mašinskim instalacijama prepoznatljivom 2D okruženju koji AutoCAD korisnici lako usvajaju. Rešenje sadrži napredne funkcije za automatsku numeraciju, generisanje elemenata šeme, dokumentacije elektro projekta i osnova za 3D elektro dokumentaciju.
Paralelan rad na istom projektu i šemi je moguć jer je SQL baza u pozadini softverskog rešenja.
Ovu funkciju omogućava SolidWorks Electrical Schematic
3D elektro instalacije
Dispozicija komponenti u 3D prostoru omogućava da se uvek odabere adekvatan razvodni orman i dobije tačna specifikacija dužine provodnika.
Ova funkcionalnost se najčešće koristi pred kraj razrade dokumentacije i licencira se plivajuće tako da sa jednom licencom veći broj korisnika može da izvrši 3D dispoziviju u okviru projekta
Ovu funkciju omogućava SolidWorks Electrical 3D
Realna dužina potrebnih provodnika
Na osnovu 2D elektro šeme u 3D Electrical okruženju se vrši kalkulacija realne dužine provodnika i natrag u 2D šemu se upisuje informacija o dužini provodnika. Tada je moguće izvršiti kompletiranje 2D dokumentacije sa tačnim specifikacijama i realnim dužinama provodnika koje su potrebne za dati projekat.
Podržan je export u razne formate kao i preferirani excel format
Ovu funkciju omogućava SolidWorks Electrical Schematic
PDF kompletnog projekta
Automatski export i konvertovanje u PDF nakon kompletiranja dokumentacije omogućava Projekt menadžerima da imaju pristup konačnoj dokumentaciji koja sadrži kompletnu hijerarhiju i linkove bez da imaju licencu 2D ili 3D Electrical ili Mechanical softvera...
Ovu funkcionalnost omogućava SolidWorks Electrical Schematic
Projektni gantogrami i upravljanje aktivnostima
Status pojedinačnog projekta ili svih projekata dostupan u realnom vremenu u bilo kom trenutku.
Ovu funkcionalnost omogućava SolidWorks MANAGE
Upravljanje projektima u direktnoj vezi sa dokumentacijom
Projekt menadžer vidi konačnu verziju dokumentacije i planira dinamiku podizvođača u direktnoj vezi sa dokumentacijom. Ima pristup konačnoj odobrenoj verziji dokumentacije i mogućnost da organizuje dinamiku, eventualnu doradu dokumentacije i osobe uključene na projektu...
Ovu funkcionalnost omogućava SolidWorks MANAGE
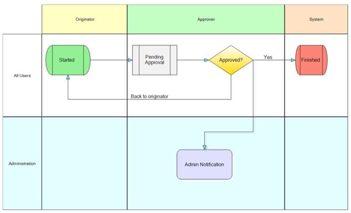
Upravljanje procesima
Definisanje algoritma i upravljanje procesima koji su potrebni vašoj kompaniji.
Issue management, Approval process, procurement process, proces reklamacije, servisa...
Ovu funkcionalnost omogućava SolidWorks MANAGE
Pristup dokumentaciji kroz web okruženje
Web verzija – pristup ažurnoj dokumentaciji sa puta, terena, udaljenih lokacija
Ovu funkcionalnost omogućava SolidWorks PDM Professional
Mobilna verzija
Mobilna varijanta za sve korisnike koji zahtevaju mobilnost
Ovu funkcionalnost omogućava SolidWorks PDM Professional
Aplikacija eDrawings viewer
Besplatna aplikacija za pregled dokumentacije i komunikaciju na projektnoj dokumentaciji sa ljudima koji nisu deo vašeg sistema kao što su podizvođači.

Razmena dokumentacije u 3D PDF formatu
Mogućnost exporta dokumenata u pdf i 3D PDF forma za pregled dokumentacije i komunikaciju sa ljudima koji nisu deo vašeg sistema - podizvođači...
Ovu funkciju omogućava SolidWorks 3D CAD Standard
Naprednije mogućnosti su dostupne u SolidWorks MBD
Optimizacija data centra na osnovu 3D modela
Kada imate kompletiran 3D model projekta moguće je izvršiti analizu strujanja vazduha i na osnovu toga optimizovati raspored komponenti radi dugovečnosti data centra.
Ovu funkcionalnost je moguće dodati bilo kada u budućnosti
Ovu funkciju omogućava SolidWorks Flow Simulation
Podrška za Virtuelnu realnost
Kada imate kompletiran 3D model projekta možete uz HTC Vive uređaje izvršiti pregled i prezentaciju projekta kroz virtuelnu realnost




Projektovanje server sale (data centra) u SolidWorks softveru