SolidSHOP CIMCO PDM za CNC proizvodnju - CIMCO NC-Base

Osnova digitalizacije proizvodnje - Dokument menadžment sistem (PDM) pravljen za CNC proizvodnju!
10 април 2025 од
SolidSHOP CIMCO PDM za CNC proizvodnju - CIMCO NC-Base
Solfins doo, Mladen Bogićević
| No comments yet

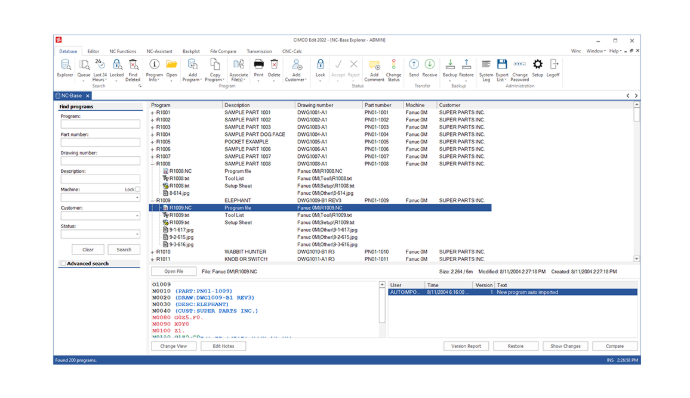
Industrijski standard upravljanja dokumentacijom u CNC proizvodnji kompanije CIMCO sada je dostupan kompletno integrisan za sve SolidCAM korisnike kroz SolidSHOP PDM modul koji je besprekorno integrisan i sa SolidSHOP EDITOR-om G-koda.

SolidSHOP PDM upravlja svim tipovima dokumenata kroz centralizovanu bazu dostupnu svim autorizovanim korisnicima u kompaniji, i to kao desktop ili web aplikacija.

SolidSHOP PDM - Cimco NC-Base

Osnova digitalizacije proizvodnje - Dokument menadžment sistem (PDM) pravljen za proizvodnju!

  • Eliminiše greške, neusaglašenosti kod audita vaših kupaca.
  • Eliminiše papir i povezuje sve u jedno mesto istine (CAM, CMM i CNC fajlovi za CNC programiranje, prateća dokumentacija, planiranje proizvodnje).
  • PDM fizički povezuje CNC mašine kroz DNC modul i jednim klikom omogućava istovremeno slanje na CNC mašinu glavnog programa i povezanih pod-programa!

SolidSHOP PDM - PREDNOSTI

  • u potpunosti orjentisan prema potrebama CAM programera, CNC operatera i CNC proizvodnje
  • jedinstven izvor istine za sve CAM, CMM i CNC fajlove, podprograme, setup-e, template, liste alata, ponude, crteže, CAD modele, mejlove, kataloge i sve što vam je potrebno
  • efikasno upravljajte programira, podprogramima, odnosima sa drugim programima (parent/child relationships) i u integraciji sa SolidSHOP DNC jedan klik je dovoljan da glavne programe pošalje i linkuje uz podprograme direktno na CNC mašinama - na svim mašinama istovremeno
  • napredni sistem kontrole pristupa gde može precizno da se definiše ko šta obavlja od zadataka
  • sve interakcije unutar PDM sistema mogu da se prate 
  • podržava ISO 9001, AS9100, API i druge standarde
  • potpuno integrisano sa SolidCAM i SolidCAM for Operators modulima
  • kontrola backup-ova i revizija u SolidCAM fajlovima, NC programima i dokumentima uopšte - propagirajte izmene u nekoliko klikova i primenite izmene bez potrebe da brišete kompletne fajlove trajno
  • idealno rešenje za industrije koje primenjuju visoke standarde za pouzdano praćenje izmene i kontrolu pristupa osetljivim podacima iz proizvodnje, naročito u današnje vreme kada je IT bezbednost ono što izdvaja ozbiljne dobavljače od ostalih.

Tražite rešenje za upravljanje dokumentacijom u vašoj CNC proizvodnji? Kontaktirajte Solfins za prezentaciju i ponudu!

SolidSHOP CIMCO PDM za CNC proizvodnju - CIMCO NC-Base
Solfins doo, Mladen Bogićević 10 април 2025
Share this post
Етикети
Archive
Sign in to leave a comment